In this tutorial we will learn how to control a PWM Signal Generator Module XY-LPWM with Visuino by using the "XY-LPWM/VHM-800/HW-753 PWM Signal Generator Module" component in Visuino program.
Watch the Video!
Also checkout this tutorial: How to Control PWM Signal Generator Module With Arduino & Visuino


When using LED:
Connect PWM Module pin [PWM] to 1K ohm resistorConnect 1K ohm resistor to LED positive pin [+]Connect PWM Module pin [GND] to LED negative pin [-]You can find the component in the Component Window if you type "PWM Signal Generator Module"
The component has a pin "Frequency" where you can connect any Analog pin and send the Frequency in Hz, example for the frequency of 10KHz you would need to set the value to 10000Pin "Duty Cycle" will set the Duty Cycle on the output from 0 to 100%, to set it correctly you need to connect the Analog value to it from 0 to 1 where 0 is 0%, 0.3 is 30% or 1 is 100%
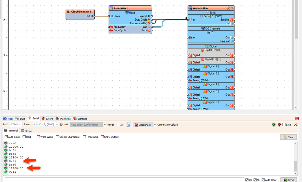
To get the current Frequency and Duty Cycle from the module you need to connect some clock signal to the pin [Clock], and the values will be sent on the output pins "Frequency" and "Duty Cycle".



Before Uploading Disconnect RX pin on Arduino and connect it back after the Upload.
In Visuino, at the bottom click on the "Build" Tab, make sure the correct port is selected, then click on the "Compile/Build and Upload" button.
If you power the Arduino module the PWM it will start to change the Frequency and the Duty Cycle every second.
Congratulations! You have completed your project with Visuino. Also attached is the Visuino project, that I created for this tutorial, you can download it and open it in Visuino: https://www.visuino.com
Upload the project (Make sure do disconnect the Arduino RX pin when uploading) and Connect in the serial window to the Arduino board and you should see the current Frequency and the Duty Cycle. If you press the buttons on the module to change the Frequency the change will also be seen in the serial window.


























